Monitor, debug, and improve AI agents from any framework
VoltOps is a n8n-style LLM Observability platform where developers can trace, debug, and optimize AI agents in real-time, no matter if they are built with VoltAgent or another framework.
Support for all frameworks
Connect AI agents built with different frameworks to the LLM Observability console.
How to Get Started
Using universal AI agent observability in just 3 simple steps
Build your AI agent using various frameworks or vanilla Python/TS. Universal compatibility means you're never locked in.
Add just a few lines of code to connect your agent to the console. Simple integration for any framework.
12345678import { VoltAgentObservabilitySDK } from '@voltagent/sdk'
const sdk = new VoltAgentObservabilitySDK({
baseUrl: 'https://api.voltagent.dev',
publicKey: 'your-public-key',
secretKey: 'your-secret-key',
});
Start observing your AI agents in real-time. Get full visibility into every interaction, decision, and execution step.

AI Agent Observability Matters
Without proper observability, debugging and managing agent behavior becomes overwhelming.
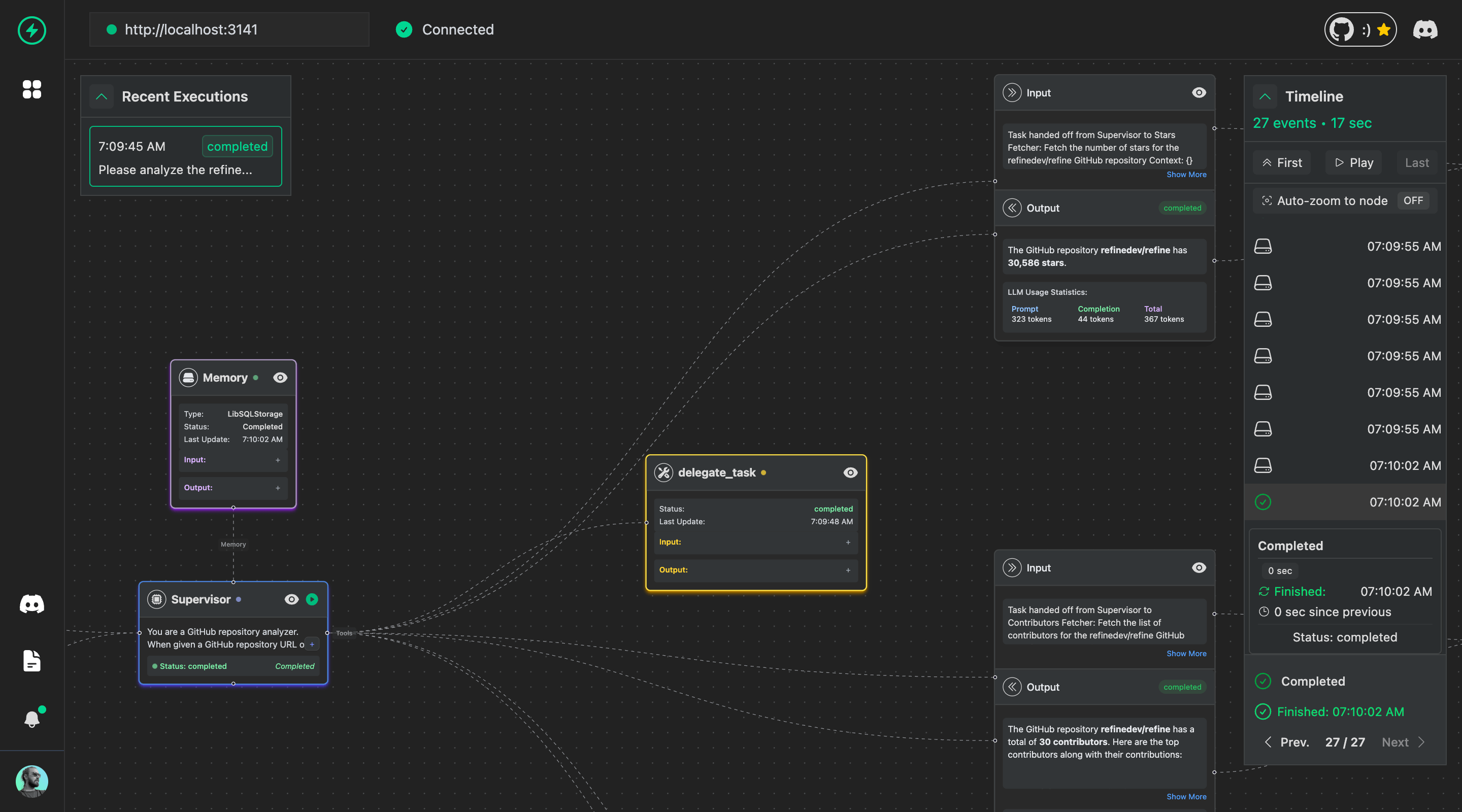
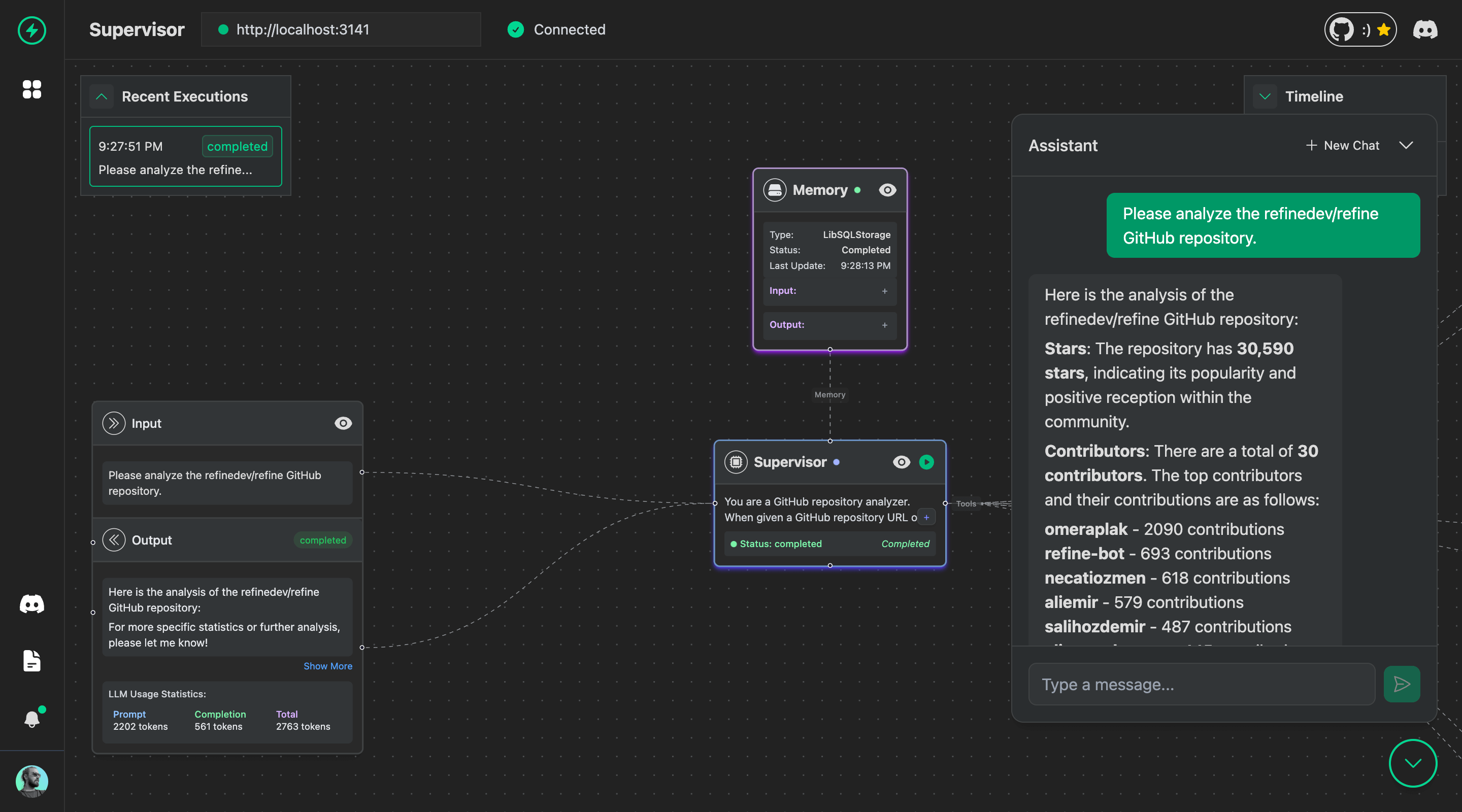
Visualize and debug AI agents from any framework in real-time.

Chat with your AI agents, with metrics and insights.

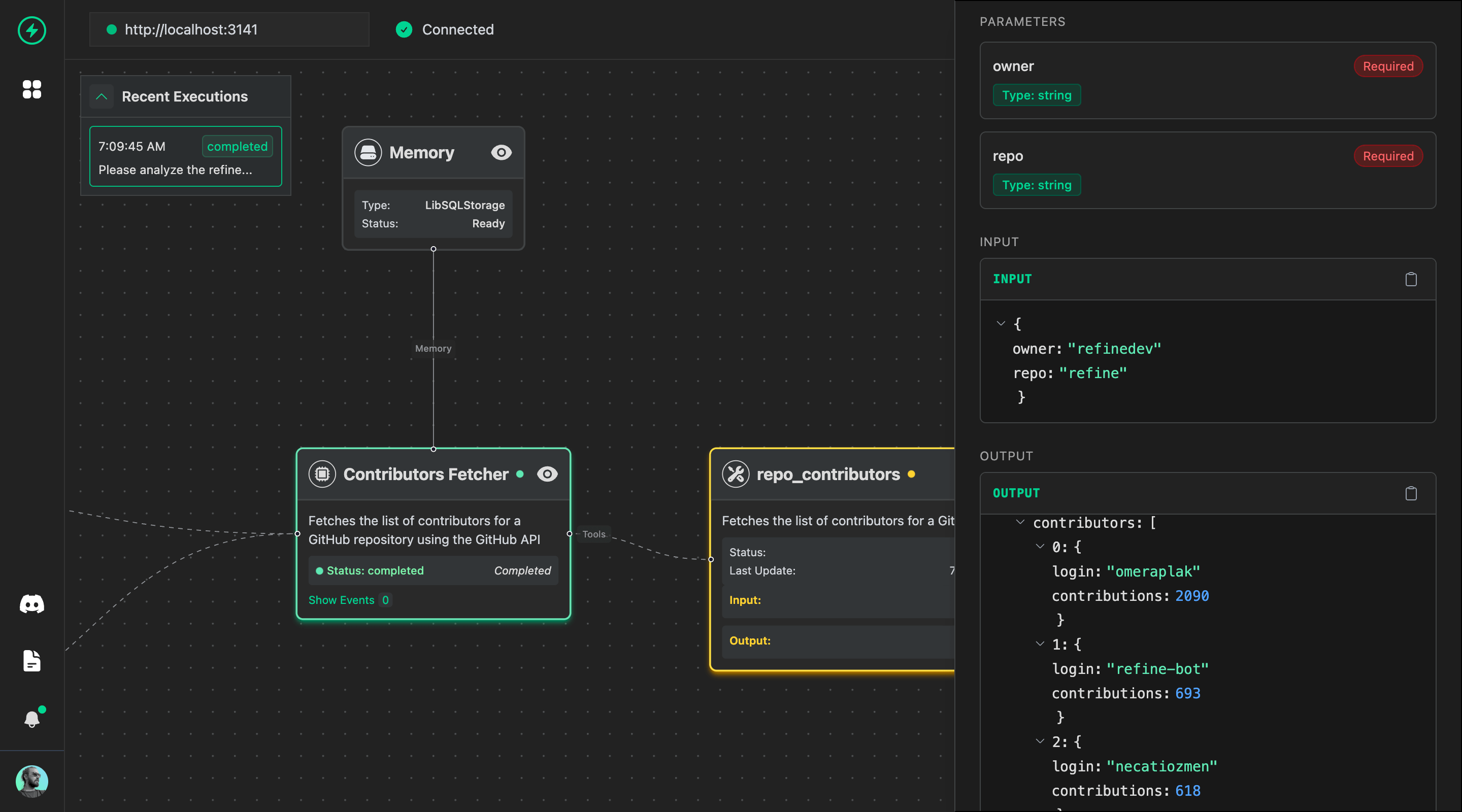
Inputs, outputs, and parameters for any agent, memory, and tool call.

Displays a list of active or recent agent sessions for quick overview.
